SDL Logo
Expand
Minimize
Picture-in-picture
Power
Device Status
Voice Recognition
Skip Back
Skip Forward
Minus
Plus
Play
Search
This browser is not recommended for use with smartdevicelink.com, and may not function properly. Upgrade to a different browser to guarantee support of all features.
tool.
US
JP
About SDL
Overview
SmartDeviceLink Consortium
SDLC Members
Frequently Asked Questions
App Catalog
Case Studies
Documentation
SDL Overview Guides
Android Guides
iOS Guides
JavaSE Guides
JavaEE Guides
JavaScript Suite Guides
SDL Core Guides
SDL Server Guides
SHAID Documentation
Licensing
Resources
Manticore
Events
News
US
JP
Documentation
About SDL
Documentation
Resources
Manticore
Events
News
Sign In
SDL Overview Guides
Android Guides
iOS Guides
JavaSE Guides
JavaEE Guides
JavaScript Suite Guides
SDL Core Guides
SDL Server Guides
SHAID Documentation
Licensing
About SDL
About SDL
Overview
SmartDeviceLink Consortium
SDLC Members
Frequently Asked Questions
App Catalog
Case Studies
Resources
Manticore
Events
News
Docs
SDL Overview Guides
Android Guides
iOS Guides
JavaSE Guides
JavaEE Guides
JavaScript Suite Guides
SDL Core Guides
SDL Server Guides
SHAID Documentation
Licensing
Sign In
Table of Contents
icon-arrow-down-dark-svg
To Top
Created with Sketch.
To Top
To Bottom
Created with Sketch.
To Bottom
HMI Documentation
Overview
Getting Started
WebSocket Transport
BasicCommunication
UpdateDeviceList
ActivateApp
MixingAudioSupported
SystemRequest
GetSystemInfo
OnReady
OnStartDeviceDiscovery
OnDeviceChosen
DialNumber
OnAppActivated
OnAppDeactivated
OnAppRegistered
OnAppUnregistered
OnAwakeSDL
OnExitAllApplications
OnExitApplication
OnEventChanged
OnFileRemoved
OnFindApplications
OnIgnitionCycleOver
OnPutFile
OnResumeAudioSource
OnSDLClose
OnSDLPersistenceComplete
OnSystemInfoChanged
OnSystemRequest
OnUpdateDeviceList
PolicyUpdate
UpdateAppList
OnSystemTimeReady
GetSystemTime
OnSystemCapabilityUpdated
GetFilePath
Buttons
GetCapabilities
OnButtonEvent
OnButtonPress
OnButtonSubscription
ButtonPress
Navigation
AlertManeuver
IsReady
OnAudioDataStreaming
OnTBTClientState
OnVideoDataStreaming
SendLocation
SetVideoConfig
ShowConstantTBT
StartAudioStream
StartStream
StopAudioStream
StopStream
UpdateTurnList
SDL
ActivateApp
AddStatisticsInfo
GetListOfPermissions
GetStatusUpdate
GetURLS
GetUserFriendlyMessage
OnAllowSDLFunctionality
OnAppPermissionChanged
OnAppPermissionConsent
OnDeviceStateChanged
OnPolicyUpdate
OnReceivedPolicyUpdate
OnSDLConsentNeeded
OnStatusUpdate
OnSystemError
UpdateSDL
TTS
ChangeRegistration
GetCapabilities
GetLanguage
GetSupportedLanguages
IsReady
OnLanguageChange
OnResetTimeout
SetGlobalProperties
Speak
Started
Stopped
StopSpeaking
UI
AddCommand
AddSubMenu
Alert
ChangeRegistration
ClosePopUp
DeleteCommand
DeleteSubMenu
EndAudioPassThru
GetCapabilities
GetLanguage
GetSupportedLanguages
IsReady
OnCommand
OnDriverDistraction
OnKeyboardInput
OnLanguageChange
OnRecordStart
OnResetTimeout
OnSystemContext
OnTouchEvent
PerformAudioPassThru
PerformInteraction
ScrollableMessage
SendHapticData
SetAppIcon
SetDisplayLayout
SetGlobalProperties
SetMediaClockTimer
Show
ShowCustomForm
Slider
VehicleInfo
DiagnosticMessage
GetDTCs
GetVehicleData
GetVehicleType
IsReady
OnVehicleData
ReadDID
SubscribeVehicleData
UnsubscribeVehicleData
VR
AddCommand
ChangeRegistration
DeleteCommand
GetCapabilities
GetLanguage
GetSupportedLanguages
IsReady
OnCommand
OnLanguageChange
PerformInteraction
Started
Stopped
RC
GetCapabilities
GetInteriorVehicleData
GetInteriorVehicleDataConsent
IsReady
OnInteriorVehicleData
OnRemoteControlSettings
SetInteriorVehicleData
OnRCStatus
AppService
PublishAppService
GetAppServiceData
OnAppServiceData
PerformAppServiceInteraction
GetActiveServiceConsent
GetAppServiceRecords
AppServiceActivation
Common
Enums
Structs
UnixSignals
LowVoltage
Started
Started
Type
Notification
Sender
HMI
Purpose
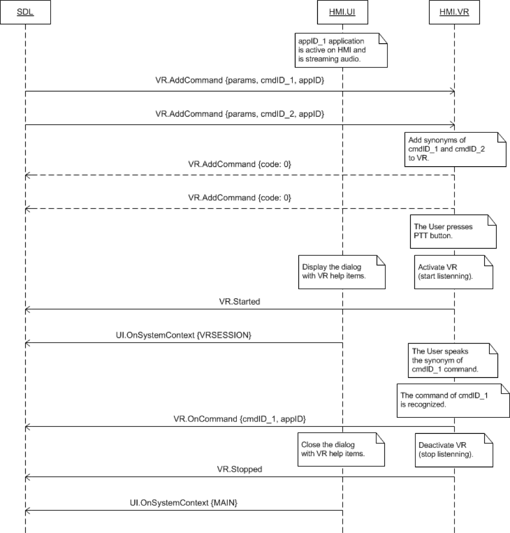
Inform SDL about the start of a VR session
Notification
Sequence Diagrams
Sequence Diagram
Started on PTT Button Press
View Diagram
Example Notification
```json
{
"jsonrpc" : "2.0",
"method" : "VR.Started",
}
View on GitHub.com
Previous Section
Next Section