Expand Minimize Picture-in-picture Power Device Status Voice Recognition Skip Back Skip Forward Minus Plus Play Search
Internet Explorer alert
This browser is not recommended for use with smartdevicelink.com, and may not function properly. Upgrade to a different browser to guarantee support of all features.
close alert
To Top Created with Sketch. To Top
To Bottom Created with Sketch. To Bottom
HMI Documentation
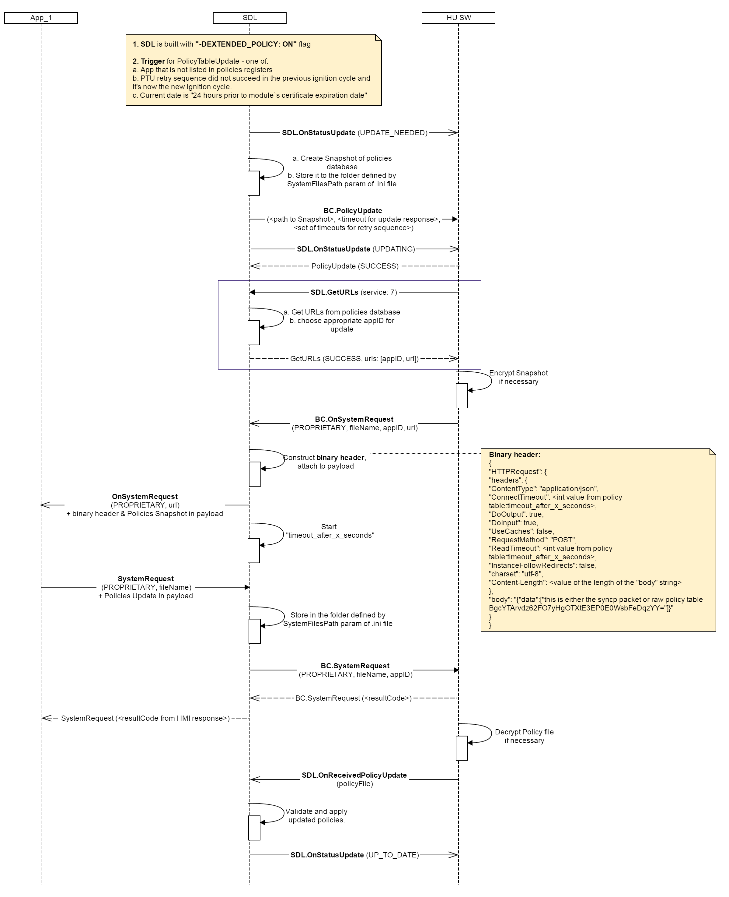
GetURLS

GetURLS

Type
Function
Sender
HMI
Purpose
Retrieve the destination URL(s) from Local Policy Table

Request

Must

For Proprietary PTU flow:
1. Send SDL.GetURLS after SDL-initiated BC.PolicyUpdate with service type 7
2. Use the received URL(s) in the next BC.OnSystemRequest.

May

Request the URL(s) for any known service type that exists in Local PT at any time if required per internal flows.

Note

SDL.GetURLS dependencies:

  • SDL sends BC.PolicyUpdate only in case it's built with "-DEXTENDED_POLICY: PROPRIETARY" flag or without flag.
  • URLs storage in Policy Table: "endpoints" section.
  • SDL chooses the applications for taking part in PTU among registered ones and provides appID + url pairs in response
  • In case no applications are currently registered, SDL will return url only.

Parameters

Name Type Mandatory Additional
service Integer true minvalue: 0
maxvalue: 100

Response

Parameters

Name Type Mandatory Additional
urls Common.ServiceInfo false array: true
minsize: 1
maxsize: 100

Sequence Diagrams

Example Request

{
    "id" : 176,
    "jsonrpc" : "2.0",
    "method" : "SDL.GetURLS",
    "params" :
    {
        "service" : 7
    }
}

Example Response

{
    "id" : 176,
    "jsonrpc" : "2.0",
    "result" :
    {
        "urls" :
        [
         {
            "url" : "https://policies.smartdevicelink.com/api/1/policies",
            "appID" : 65782
         }
        ],
        "code" : 0,
        "method" : "SDL.GetURLS"
    }
}

Example Error

{
    "id" : 176,
    "jsonrpc" : "2.0",
    "error" :
    {
        "code" : 11,
        "message" : "Invalid data",
        "data" :
        {
            "method" : "SDL.GetURLS"
        }
    }
}
View on GitHub.com
Previous Section Next Section