Expand Minimize Picture-in-picture Power Device Status Voice Recognition Skip Back Skip Forward Minus Plus Play Search
Internet Explorer alert
This browser is not recommended for use with smartdevicelink.com, and may not function properly. Upgrade to a different browser to guarantee support of all features.
close alert
To Top Created with Sketch. To Top
To Bottom Created with Sketch. To Bottom
HMI Documentation
OnIgnitionCycleOver

OnIgnitionCycleOver

Type
Notification
Sender
HMI
Purpose
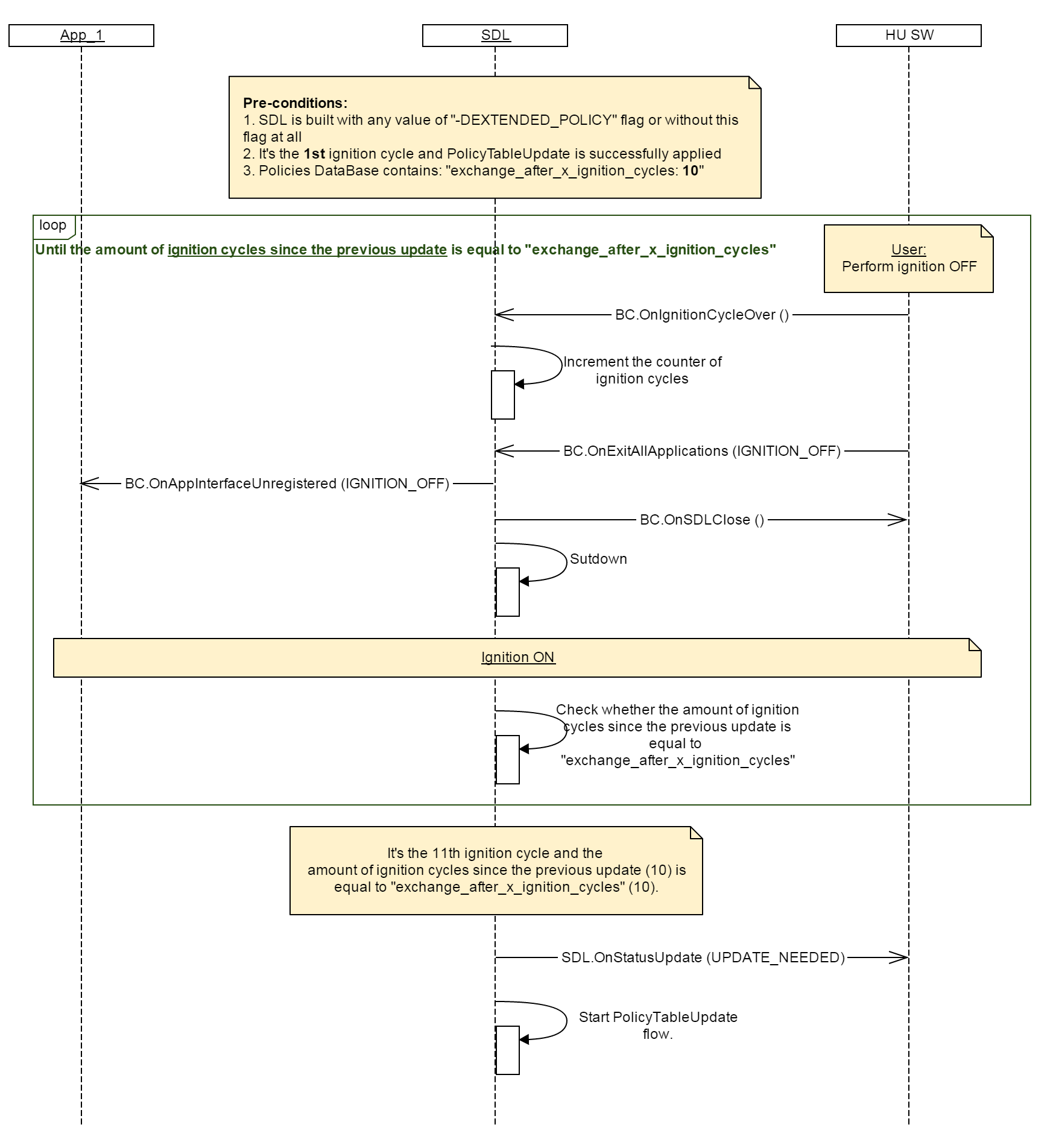
Trigger SDL to increment the counter of ignition cycles in Local Policy Table

Notification

Must

Send BC.OnIgnitionCycleOver together with BC.OnExitAllApplications(IGNITION_OFF) to SDL once ignition off is detected.

Note
  1. BC.OnIgnitionCycleOver dependencies:
  2. SDL expects BC.OnIgnitionCycleOver only in case it's built with "-DEXTENDED_POLICY: ON" flag. Otherwise SDL needs BC.OnExitAllApplications(IGNITION_OFF) only.
  3. By getting BC.OnIgnitionCycleOverSDL increments the "ignition_cycles_since_last_exchange" counter in Local Policies Table
  4. Once the value of "ignition_cycles_since_last_exchange" gets equal to the value of "exchange_after_x_ignition_cycles", SDL triggers a Policy Table Update

Parameters

This RPC has no additional parameter requirements

JSON Example Notification

{
    "jsonrpc" : "2.0",
    "method" : "BasicCommunication.OnIgnitionCycleOver"
}

Sequence Diagrams

View on GitHub.com
Previous Section Next Section