Expand Minimize Picture-in-picture Power Device Status Voice Recognition Skip Back Skip Forward Minus Plus Play Search
Internet Explorer alert
This browser is not recommended for use with smartdevicelink.com, and may not function properly. Upgrade to a different browser to guarantee support of all features.
close alert
To Top Created with Sketch. To Top
To Bottom Created with Sketch. To Bottom
HMI Documentation
OnReceivedPolicyUpdate

OnReceivedPolicyUpdate

Type
Notification
Sender
HMI
Purpose
Trigger SDL to merge the Updated Policy Table to the Local Policy Table

Notification

Must
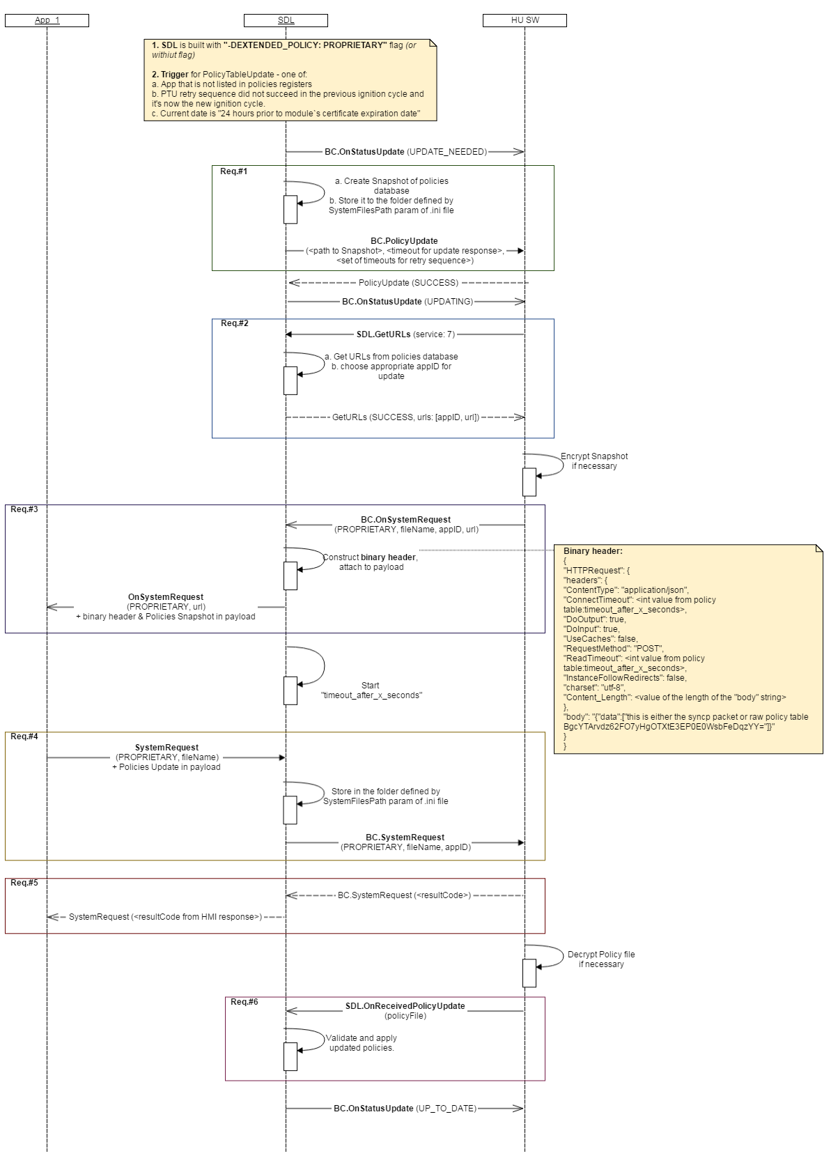
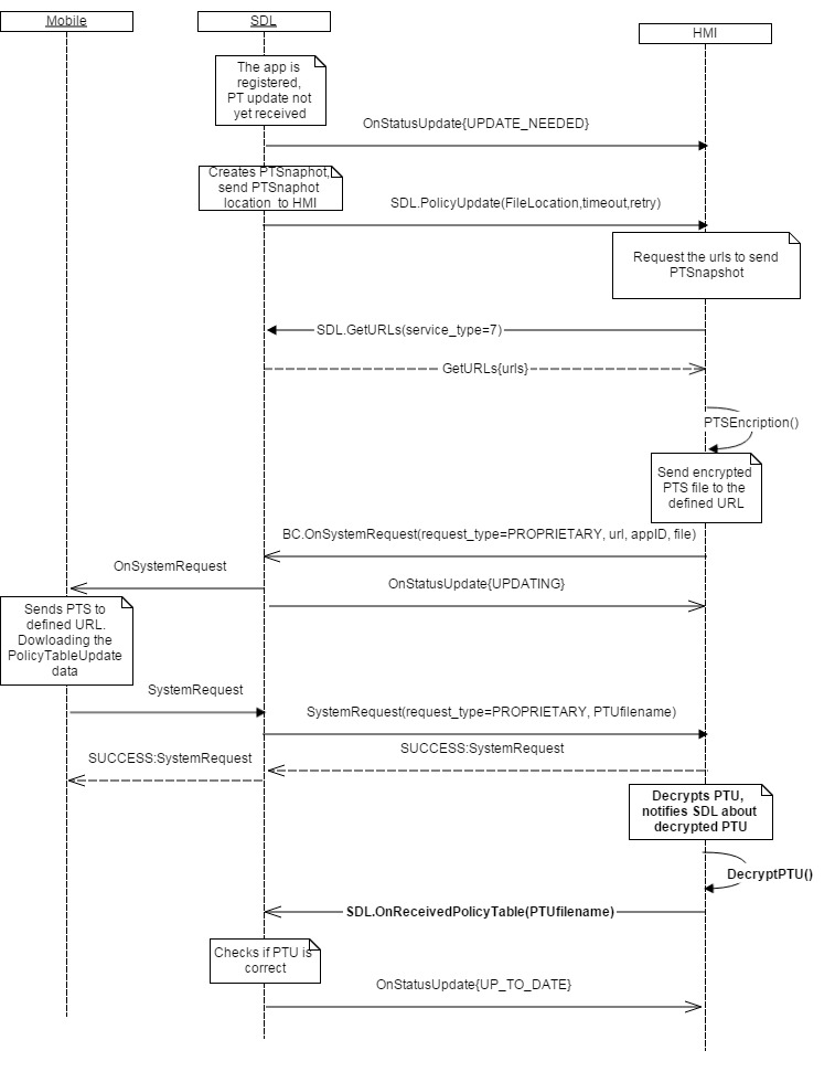
  • Send SDL.OnReceivedPolicyUpdate notification to SDL after HMI finalized processing the updated Policy Table delivered via BC.SystemRequest (for example, after decrypting it in case and by the scheme required by Policies Server).
  • Decrypt the PTU file received via SystemRequest.
  • Notify SDL on successful decryption and provide the path to decrypted PTU file.
Note
  1. SDL.OnReceivedPolicyUpdate dependencies:
  2. SDL expects SDL.OnReceivedPolicyUpdate only in case it's built with "-DEXTENDED_POLICY: PROPRIETARY" flag or without this flag and -DEXTENDED_POLICY: EXTERNAL_PROPRIETARY flag. Otherwise SDL handles the entire PTU flow by itself.
  3. SDL will not use Updated PT until notified by HMI.

  4. After getting OnReceivedPolicyUpdate (policyFile) from HMI, SDL must stop timeout started by OnSystemRequest and validate the Policy Table Update (policyFile) of optional, required, or omitted:

    • validation must reject Policy Table updates if it include fields with a status of ‘omitted.’
    • validation must reject Policy Table update if it does not include fields with a status of ‘required’.
  5. In case section with required status "optional/omitted" is omitted in Updated PT, and field of this section is marked as required, the validation of the mentioned field is not "required" (i.e. policy table must be considered as valid).

Parameters

Name Type Mandatory Additional
policyFile String true minlength: 1
maxlength: 255

Sequence Diagrams

JSON Example Notification

{
    "id" : 176,
    "jsonrpc" : "2.0",
    "method" : "SDL.GetURLS",
    "params" :
    {
        "policyfile" : "/fs/sharedFolder/ptu.json"
    }
}
View on GitHub.com
Previous Section Next Section