In case SDL is built with "-DEXTENDED_POLICY: HTTP" flag, SDL supports PolicyTableUpdate flow without HMI-related logic.
BC.PolicyUpdate represents SDL-generated request to start the PTU sequence.
Proprietary Policies:
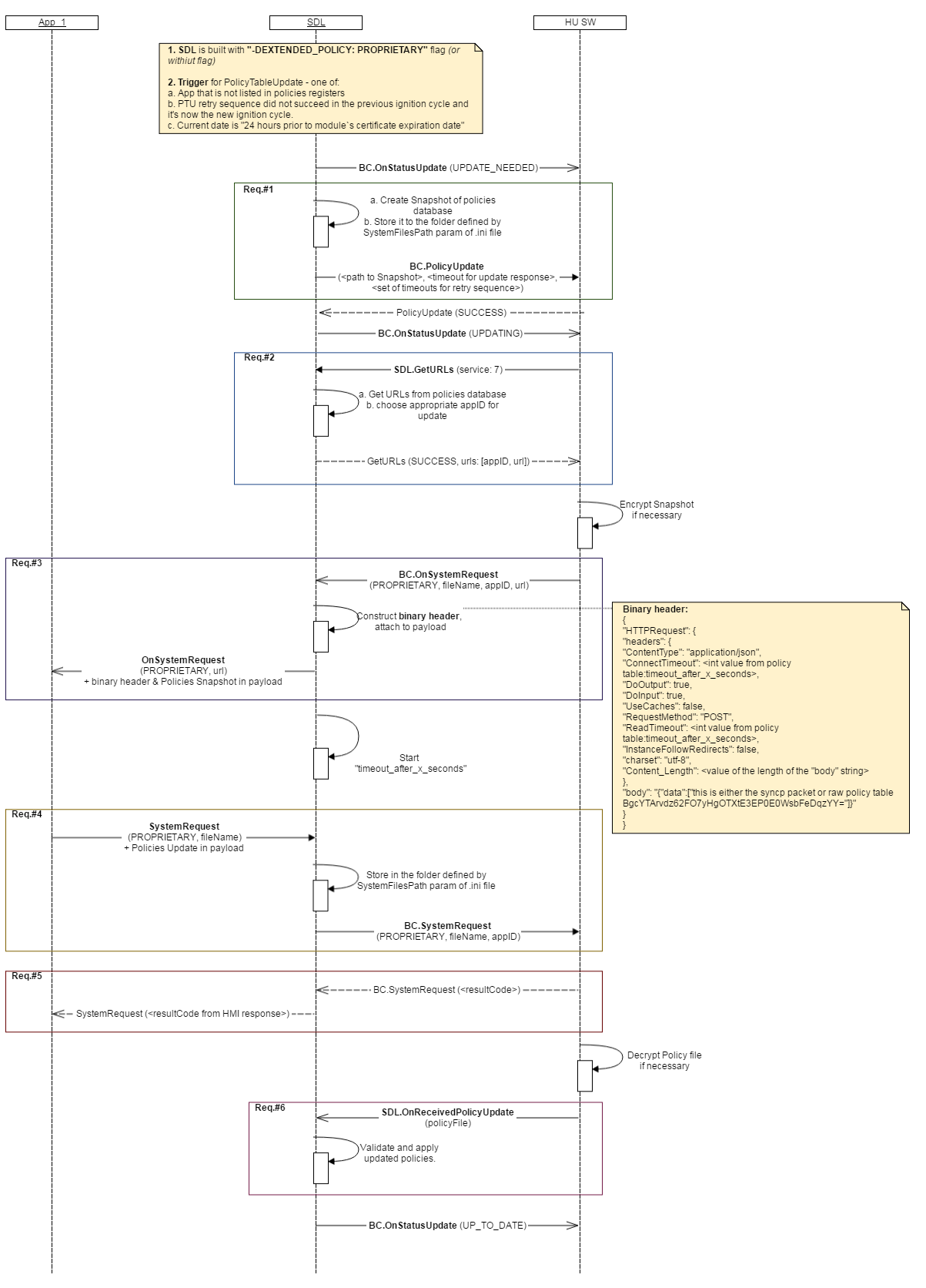
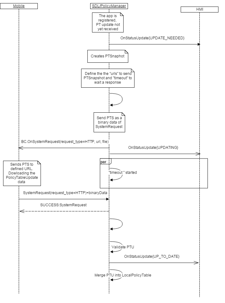
file parameter) in case and by the scheme required by Policies ServerSDL.GetURLs from SDLfile parameter in the next BC.OnSystemRequest that SDL will forward to mobile applicationSDL.OnStatusUpdate from SDL and display them in the appropriate UI menuBC.PolicyUpdate dependencies:BC.PolicyUpdate only in case it's built with "-DEXTENDED_POLICY: PROPRIETARY" flag or without this flag. Otherwise SDL handles the entire PTU flow by itself.BC.PolicyUpdate or responds with error, PTU sequence will not be continued. BC.PolicyUpdate (whichever comes first):"exchange_after_x_days" value in local PolicyTable (PT)"exchange_after_x_kilometers" value in local PT)"exchange_after_x_ignition_cycles" value in local PT)file - is the path to the Snapshot of local PolicyTable (Snapshot PT final destination is Policies Server)timeout - value taken from "timeout_after_x_seconds" field of local PTretry - array of values from "seconds_between_retries" field of local PT. SDL handles the PTU retry sequence (re-requesting update if fails to receive during timeout) by itself.| Name | Type | Mandatory | Additional | Description |
|---|---|---|---|---|
| file | String | true | minlength: 1 maxlength: 255 |
Location of policy table snapshot. It’s defined in smartDeviceLink.ini as “PathToSnapshot” parameter |
| timeout | Integer | true | minvalue: 0 maxvalue: 65535 |
Send attempt timeout in seconds, it’s a value from the Policy Table. |
| retry | Integer | true | array: true minsize: 1 maxsize: 5 minvalue: 0 maxvalue: 65535 |
Array of delays to wait after failed atempts, it’s a value from the Policy Table |
Respond with SUCCESS resultCode to continue the PTU flow.
This RPC has no additional parameter requirements
{ "id": 103, "jsonrpc": "2.0", "method": "BasicCommunication.PolicyUpdate", "params": { "file": " / tmp / fs / mp / SnapshotPT.json ", "timeout": 60, "retry": [1, 5, 25, 125, 625] } }
{ "id": 103, "jsonrpc": "2.0", "result": { "code": 0, "method": "BasicCommunication.PolicyUpdate" } }
{ "id": 103, "jsonrpc": "2.0", "error": { "code": 11, "message": "Snapshot PT file not found", "data": { "method": "BasicCommunication.PolicyUpdate" } } }