!!! must
1. Transfer data received from SDL to navigation embedded module. Navigation embedded HU system should update the location data on the embedded navi screen.
2. Send a SUCCESS response to SDL in case the destination data has been obtained.
3. Ignore<deliveryMode>, <timeStampparams>,<address> parameters in case HMI does not support them (note: app will not know whether the whole information was processed by HMI)
4. Respond with WARNINGS and “info: were not processed”” to SDL in case HMI partially supports <deliveryMode>, <timeStampparams>,<address>(SDL will transfer it to mobile app)
5. Respond with REJECTED result code to SDL in case HMI is currently busy with a higher-priority event or other reasons defined for the mentioned resultCode by HMI.
| Name | Type | Mandatory | Additional |
|---|---|---|---|
| appID | Integer | true | |
| longitudeDegrees | Float | true | minvalue: -180 maxvalue: 180 |
| latitudeDegrees | Float | true | minvalue: -90 maxvalue: 90 |
| locationName | String | false | maxlength: 500 |
| locationDescription | String | false | maxlength: 500 |
| addressLines | String | false | array: true minsize: 0 maxsize: 4 maxlength: 500 |
| phoneNumber | String | false | maxlength: 500 |
| locationImage | Common.Image | false | |
| deliveryMode | Common.DeliveryMode | false | |
| timeStamp | Common.DateTime | false | |
| address | Common.OASISAddress | false |
This RPC has no additional parameter requirements
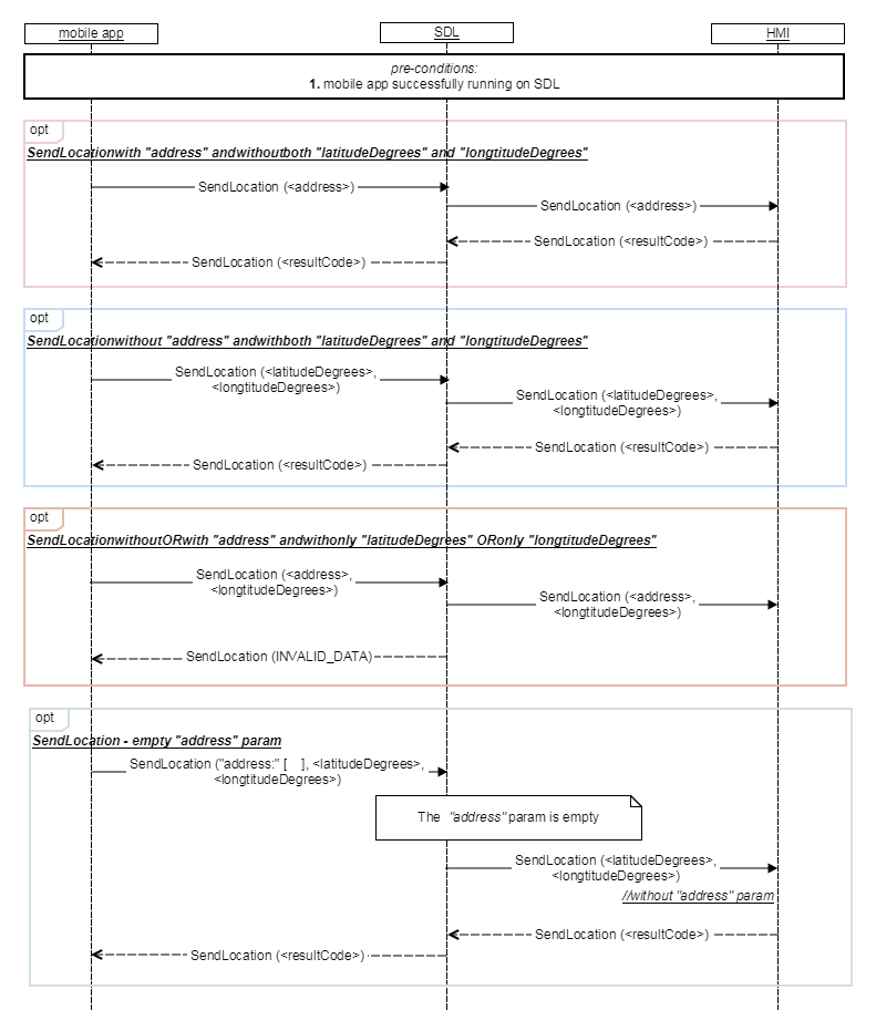
SendLocation General behavior

|||
{ "id" : 138, "jsonrpc" : "2.0", "method" : "Navigation.SendLocation", "params" : { "longitudeDegrees" : 139.34, "latitudeDegrees" : 35.36, "locationName" : "Ford Repair", "locationImage" : { "value" : "tmp/SDL/app/Navi/12345.jpg", "imageType" : DYNAMIC } } }
{ "id" : 138, "jsonrpc" : "2.0", "result" : { "code" : 0, "method" : "Navigation.SendLocation" } }
{ "id" : 138, "jsonrpc" : "2.0", "error" : { "code" : 22, "message" : " The unknown issue occurred ", "data" : { "method" : "Navigation.SendLocation" } } }