Expand Minimize Picture-in-picture Power Device Status Voice Recognition Skip Back Skip Forward Minus Plus Play Search
Internet Explorer alert
This browser is not recommended for use with smartdevicelink.com, and may not function properly. Upgrade to a different browser to guarantee support of all features.
close alert
To Top Created with Sketch. To Top
To Bottom Created with Sketch. To Bottom
HMI Documentation
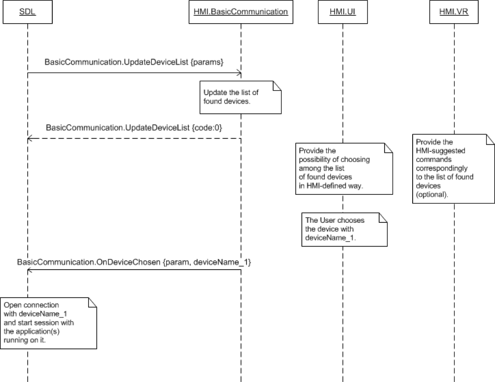
OnDeviceChosen

OnDeviceChosen

Type
Notification
Sender
HMI
Purpose
Open the connection with the named device

On Receipt of this notification SDL will open the connected with the named device and start sessions with the compatible SDL applications running on the device.

Must
  1. Provide the user with the possibility to choose among the list of known devices
  2. Send this RPC when the user has selected the device
Note

The list of known devices is provided to the HMI in the UpdateDeviceList Request.

Notification

Parameters

Name Type Mandatory Additional
deviceInfo Common.DeviceInfo true

Example Notification

{
  "jsonrpc" : "2.0",
  "method" : "BasicCommunication.OnDevcieChosen",
  "params" :
  {
    "deviceInfo" :
    {
        "name" : "Jerry`s Phone",
        "id" : 3
    }
  }
}

Sequence Diagrams

View on GitHub.com
Previous Section Next Section