Expand Minimize Picture-in-picture Power Device Status Voice Recognition Skip Back Skip Forward Minus Plus Play Search
Internet Explorer alert
This browser is not recommended for use with smartdevicelink.com, and may not function properly. Upgrade to a different browser to guarantee support of all features.
close alert
To Top Created with Sketch. To Top
To Bottom Created with Sketch. To Bottom
HMI Documentation
OnAppActivated

OnAppActivated

Type
Notification
Sender
HMI
Purpose
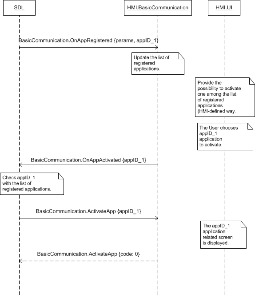
Inform SDL that the user has chosen to activate an application.

SDL requires this notification to know if the user has requested for an application to be in focus and start operating, based on the HMI's functionality.

When OnAppActivated is received, SDL sends an ActivateApp request to confirm the named application may be activated.

Must
  1. Send an OnAppActivated notification when the user chooses an application on the HMI.
  2. Wait for ActivateApp before the HMI can display the application related screen.
Note

OnAppActivated shows the user's intent to activate the named application.

ActivateApp is a request created by SDL that provides the permission for the application to access the HMI's functionality.

Notification

Parameters

Name Type Mandatory Additional
appID Integer true ID of the application to be activated on the HMI

Sequence Diagrams

JSON Example Notification

{
  "jsonrpc" : "2.0",
  "method" : "BasicCommunication.OnAppActivated",
  "params" :
  {
    "appID" : 65544
  }
}
View on GitHub.com
Previous Section Next Section