Expand Minimize Picture-in-picture Power Device Status Voice Recognition Skip Back Skip Forward Minus Plus Play Search
Internet Explorer alert
This browser is not recommended for use with smartdevicelink.com, and may not function properly. Upgrade to a different browser to guarantee support of all features.
close alert
To Top Created with Sketch. To Top
To Bottom Created with Sketch. To Bottom
HMI Documentation
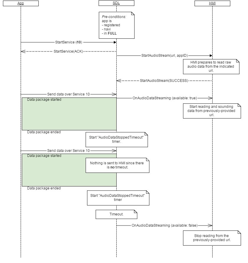
OnAudioDataStreaming

OnAudioDataStreaming

Type
Notification
Sender
SDL
Purpose
Notify the HMI about a raw audio data stream which should be audible to the user.

Notification

Parameters

Name Type Mandatory Additional
available Boolean true

Sequence Diagrams

JSON Example Notification

{
  "jsonrpc" : "2.0",
  "method" : "Navigation.OnAudioDataStreaming",
  "params" :  
  {
    "available" : true
  }
}
View on GitHub.com
Previous Section Next Section