Expand Minimize Picture-in-picture Power Device Status Voice Recognition Skip Back Skip Forward Minus Plus Play Search
Internet Explorer alert
This browser is not recommended for use with smartdevicelink.com, and may not function properly. Upgrade to a different browser to guarantee support of all features.
close alert
To Top Created with Sketch. To Top
To Bottom Created with Sketch. To Bottom
HMI Documentation
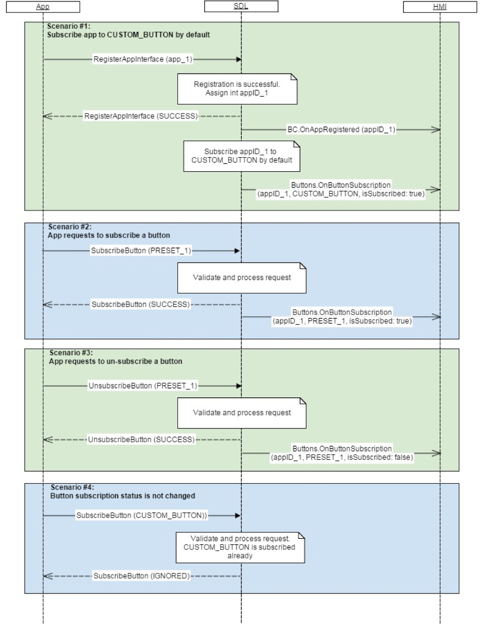
OnButtonSubscription

OnButtonSubscription

Type
Notification
Sender
SDL
Purpose
Notify the HMI that the specified application's interest in receiving notifications for a button has changed.

Notification

Parameters

Name Type Mandatory Additional
name Common.ButtonName true
isSubscribed Boolean true
appID Integer true

Sequence Diagrams

JSON Example Notification

{
  "jsonrpc" : "2.0",
  "method" : "Buttons.OnButtonSubscription",
  "params" :
  {
    "name" : "SEEKLEFT",
    "isSubscribed" : true,
    "appID" : 564
  }
}
View on GitHub.com
Previous Section Next Section