Expand Minimize Picture-in-picture Power Device Status Voice Recognition Skip Back Skip Forward Minus Plus Play Search
Internet Explorer alert
This browser is not recommended for use with smartdevicelink.com, and may not function properly. Upgrade to a different browser to guarantee support of all features.
close alert
To Top Created with Sketch. To Top
To Bottom Created with Sketch. To Bottom
HMI Documentation
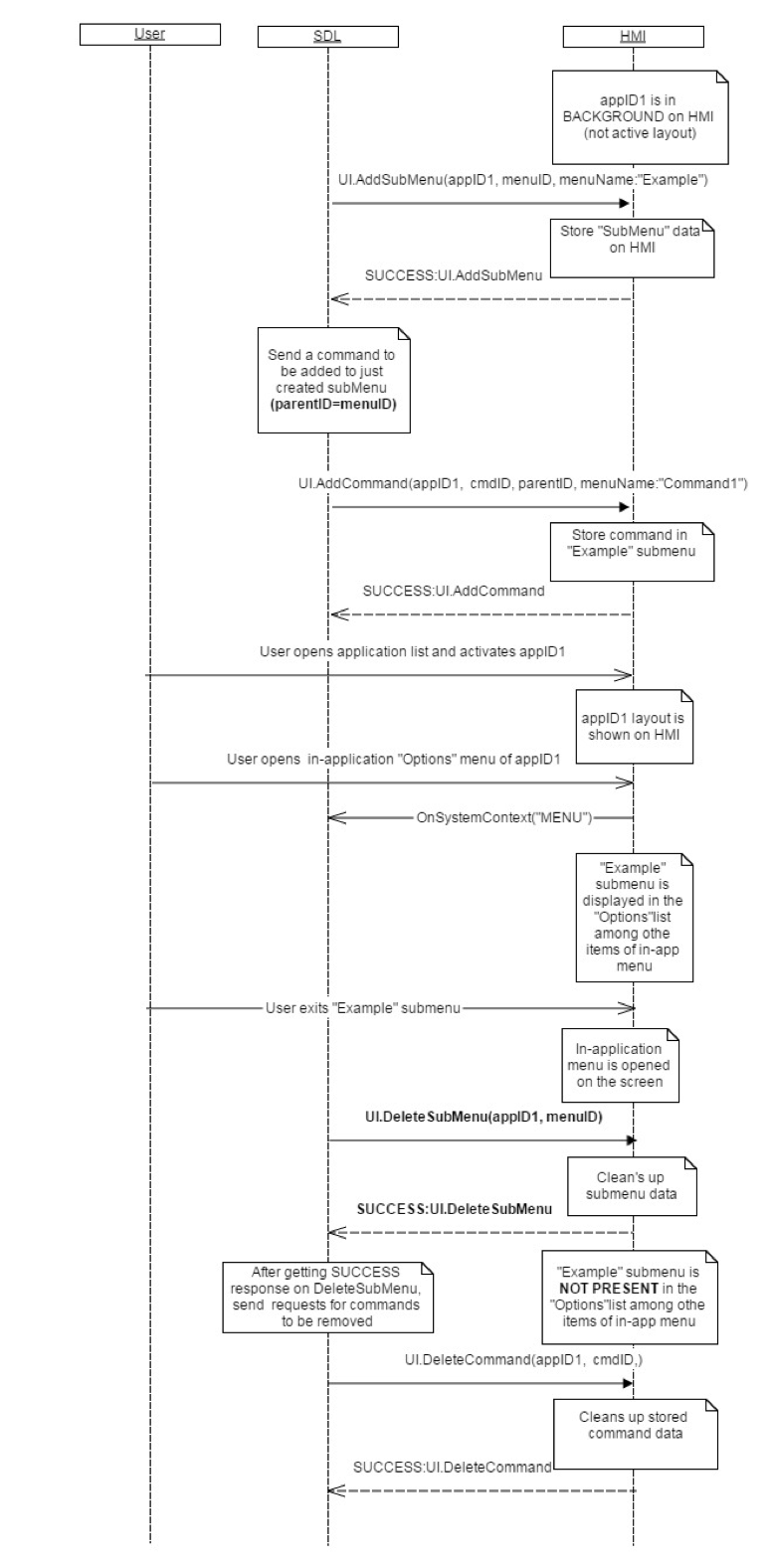
DeleteSubMenu

DeleteSubMenu

Type
Function
Sender
SDL
Purpose
Delete a sub menu from the specified application's menu

UI.DeleteSubMenu represents a request to remove a previously added sub menu (added via UI.AddSubMenu) from the application's menu.

Must

The application's menu must no longer display the sub menu whose menuID matches the RPC's menuID when the user accesses the applications menu

Request

Parameters

Name Type Mandatory Additional
menuID Integer true minvalue: 1
maxvalue: 2000000000
appID Integer true

Response

Parameters

This RPC has no additional parameter requirements

Sequence Diagrams

Example Request

{
  "id" : 70,
  "jsonrpc" : "2.0",
  "method" : "UI. DeleteSubMenu",
  "params" :
  {
    "menuID" : 345,
    "appID" : 65464
  }
}

Example Response

{
  "id" : 70,
  "jsonrpc" : "2.0",
  "result" :
  {
    "code" : 0,
    "method" : "UI. DeleteSubMenu"
  }
}

Example Error

{
  "id" : 70,
  "jsonrpc" : "2.0",
  "error" :
  {
    "code" : 8,
    "message" : "The data may not be changed because it is currently in use",
    "data" :
    {
      "UI. DeleteSubMenu "
    }
  }
}
View on GitHub.com
Previous Section Next Section