Expand Minimize Picture-in-picture Power Device Status Voice Recognition Skip Back Skip Forward Minus Plus Play Search
Internet Explorer alert
This browser is not recommended for use with smartdevicelink.com, and may not function properly. Upgrade to a different browser to guarantee support of all features.
close alert
To Top Created with Sketch. To Top
To Bottom Created with Sketch. To Bottom
HMI Documentation
SetGlobalProperties

SetGlobalProperties

Type
Function
Sender
SDL
Purpose
Set the UI properties of an application.

Description

SDL requests to set-up the data for VR help layout, the name and icon for in-application menu and the properties of the touchscreen keyboard.

The request may arrive for the application whether being active or in background on HMI (depends on Policy Table permissions applicable to mobile application request, by default allowed to operate in all HMI levels except of NONE).

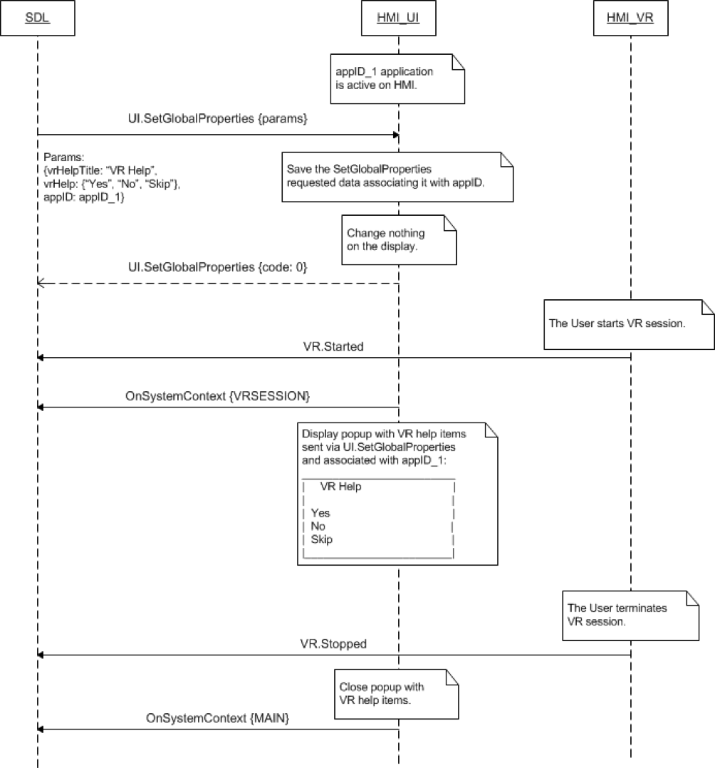
The vrHelp parameter of the SetGlobalProperties RPC is used by the system to display the help items on the screen and the helpPrompt parameter is used by the system for playing out the associated TTS help prompt.

SDL sends SetGlobalProperties request with specific <vrHelp> and <vrHelpTitle> values to HMI in next cases:

  1. If at any point in time, the application sends SetGlobalProperties RPC with the vrHelp and helpPrompt parameters, then SDL Core shall continue with the existing behavior of forwarding such requests to HMI and SDL Core shall delete its internal list and stop sending SetGlobalProperties RPC to HMI after each AddCommmand/DeleteCommand request received from mobile.
  2. If at any point in time, the application sends SetGlobalProperties RPC with either of vrHelp or helpPrompt parameters, then SDL Core shall continue with the existing behavior of forwarding such requests to HMI and SDL Core shall not delete its internal list and shall continue to update the parameter which was not provided by the application.
  3. In case mobile app sends AddCommand with CommandType = Command, SDL must send update values of vrHelp via SetGlobalProperties to HMI. (Note: AddCommand requests related to choice set must NOT trigger the update of "vrHelp")
  4. In case mobile app sends SetGlobalProperties_request to SDL:
    • with both valid values of autoCompleteList and autoCompleteText params, SDL must:
      • transfer SetGlobalProperties_request with autoCompleteList param and without (omitted) autoCompleteText param to HMI;
      • respond with <resultCode_received_from_HMI> to mobile app.
    • with valid autoCompleteList parameter with other valid params related to request and this request is allowed by Policies, SDL must:
      • transfer SetGlobalProperties with all requested params to HMI;
      • respond with <resultCode_received_from_HMI> to mobile app.
    • without autoCompleteList parameter with other valid params related to request and this request is allowed by Policies, SDL must:
      • transfer SetGlobalProperties with all requested parameters to HMI (thus, without autoCompleteList).
      • respond with <resultCode_received_from _HMI> to mobile app.
Note

By default vrHelpTitle value is set to application name.

Notes for HMI expected behavior:

  1. The system shall have the ability to receive and store multiple strings for autoCompleteText per app.
  2. When the system receives a new list of strings for autoCompleteText for a particular app, the system shall delete the previous list and replace it with the new list for that app.
  3. When any of the keyboard layouts are being used, the system shall reference the list of autoCompleteText strings for that app.
  4. As the user enters data on the keyboard, the system shall display the autoCompleteText strings which match the entry.
  5. The number of matching autoCompleteText strings displayed shall only be limited by the character length constraints of the hmi.
  6. The system shall provide the user the ability to select one of the displayed matching autoCompleteText strings without having to enter the entire string.
  7. When the user selects one of the displayed matching autoCompleteText string, the system shall submit that entry and not require further user input for submission.

Request

Behavior

Must
  1. Store the information and associate it with appID.
    • Note: Initially, the appID together with other application-related information is provided by SDL within UpdateAppList or OnAppRegistered RPCs.
  2. Whenever the User activates VR, set up the requested values for VR help layout, the name and icon for in-application menu and the properties of the touchscreen keyboard (if supported):
    • display the list of commands available for voice recognition. SDL provides the title for this list (vrHelpTitle parameter) and the list of commands itself (vrHelp parameter which is an array of VrHelpItem‘s).
    • display the in-application menu for every active application on User’s request. It must contain SDL-requested commands (UI.AddCommand) and sub menus (UI.AddSubMenu). SDL provides the values for the name (menuTitle parameter) and for the icon (menuIcon parameter) of this in-application menu. The values for in-application menu and touchscreen keyboard are allowed by SDL for navigation type of application only.
    • display the onscreen keyboard upon User`s request within the following condition: all keyboardProperties supported by HMI must be embodied in HMI_capabilities.json file. In this case SDL are able to compare keyboardProperties requested by mobile device with actual supported keyboardProperties and send to HMI only that are supported.
    • use default keyboardProperties – parameter in case SDL transfers UI.SetGlobalProperties request with omitted or empty keyboardProperties param to HMI.
    • Important Note: If HMI-defined VR commands are accessible together with those provided by SDL via VR.AddCommand, HMI must:
      • add the corresponding VR HMI-defined commands to the list of VR help items provided by SDL via UI.SetGlobalProperties
      • display the complete list of available VR commands (SDL-defined and HMI-defined ones) when the User activates VR.
  3. Respond to the request.

Parameters

Name Type Mandatory Additional
vrHelpTitle String false maxlength: 500
vrHelp Common.VrHelpItem false array: true
minsize: 1
maxsize: 100
menuTitle String false maxlength: 500
menuIcon Common.Image false -
keyboardProperties Common.KeyboardProperties false -
appID Integer true -

Response

Result Description Message type WebSocket Message type D-Bus Message Params
Success SUCCESS: HMI has set the requested properties. JSON response Method return code: 0
Failure INVALID_ID:appID is not valid (e.g.does not exist) JSON response Method return code: 13
Failure INVALID_DATA: The data sent is invalid (invalid JSON syntax or parameters out of bounds or of wrong type) JSON response Method return code: 11
Failure GENERIC_ERROR: The unknown issue occurred or other codes are not applicable. JSON response Method return code: 22
Note

In case HMI does not respond SDL's request during SDL-default timeout (10 sec), SDL will return GENERIC_ERROR result code to the corresponding mobile app's request. Please see Result Enumeration for all SDL-supported codes.

Parameters

This RPC has no additional parameter requirements

Sequence Diagrams

Example Request

{
  "id" : 116,
  "jsonrpc" : "2.0",
  "method" : "UI.SetGlobalProperties",
  "params" :
  {
    "vrHelpTitle" : "Choose the action",
    "vrHelp" :
    [
        {
         "text" : "Pause",
         "image" :
          [
             "value" : "tmp/SDL/app/Pandora/icon_1067.jpg",
             "imageType" : DYNAMIC
          ],
         "position" : 1
        },
        {
         "text" : "Resume",
         "image" :
          [
             "value" : "tmp/SDL/app/Pandora/icon_1083.jpeg",
             "imageType" : DYNAMIC
          ],
         "position" : 2
        },
        {
         "text" : "Skip",
         "image" :
          [
             "value" : "tmp/SDL/app/Pandora/icon_1013.jpeg",
             "imageType" : DYNAMIC
          ],
         "position" : 3
        },
        {
         "text" : "Bookmark",
         "image" :
          [
             "value" : "tmp/SDL/app/Pandora/icon_1046.jpeg",
             "imageType" : DYNAMIC
          ],
         "position" : 4
        }
    ],
    "appID" : 53880
  }
}

Example Response

{
  "id" : 116,
  "jsonrpc" : "2.0",
  "result" :
  {
    "code" : 0,
    "method" : "UI.SetGlobalProperties"
  }
}

Example Error

{
  "id" : 116,
  "jsonrpc" : "2.0",
  "error" :
  {
    "code" : 11,
    "message" : "Invalid data",
    "data" :
    {
      "method" : "UI.SetGlobalProperties"
    }
  }
}
View on GitHub.com
Previous Section Next Section