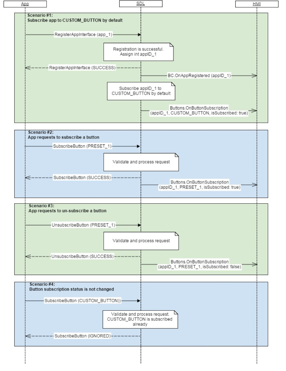
OnButtonSubscription
{ "jsonrpc" : "2.0", "method" : "Buttons.OnButtonSubscription", "params" : { "name" : "SEEKLEFT", "isSubscribed" : true, "appID" : 564 } }