Expand Minimize Picture-in-picture Power Device Status Voice Recognition Skip Back Skip Forward Minus Plus Play Search
Internet Explorer alert
This browser is not recommended for use with smartdevicelink.com, and may not function properly. Upgrade to a different browser to guarantee support of all features.
close alert
To Top Created with Sketch. To Top
To Bottom Created with Sketch. To Bottom
HMI Documentation
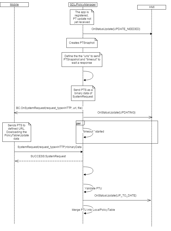
PolicyUpdate

PolicyUpdate

Type
Function
Sender
SDL
Purpose
Inform HMI about the Policy Table Update (PTU) mechanism is triggered on SDL

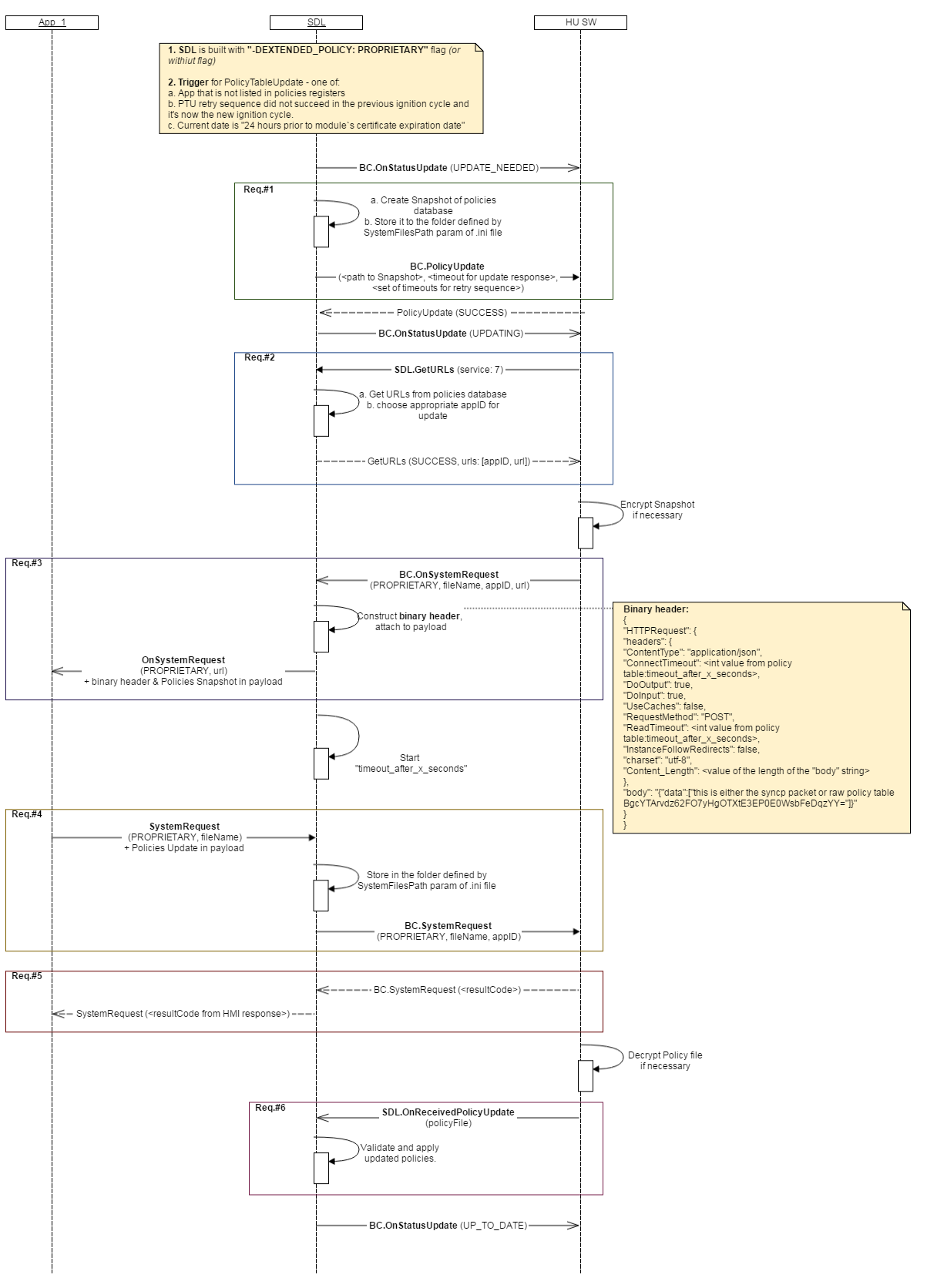
In case SDL is built with "-DEXTENDED_POLICY: HTTP" flag, SDL supports PolicyTableUpdate flow without HMI-related logic.

Request

BC.PolicyUpdate represents SDL-generated request to start the PTU sequence.

Must

Proprietary Policies:

  • Encrypt the Snapshot PT (path from file parameter) in case and by the scheme required by Policies Server
  • Request Policies Server url via the next SDL.GetURLs from SDL
  • Provide the path defined by file parameter in the next BC.OnSystemRequest that SDL will forward to mobile application
  • Recognize the PTU status notifications of SDL.OnStatusUpdate from SDL and display them in the appropriate UI menu
Note
  1. BC.PolicyUpdate dependencies:
  2. SDL sends BC.PolicyUpdate only in case it's built with "-DEXTENDED_POLICY: PROPRIETARY" flag or without this flag. Otherwise SDL handles the entire PTU flow by itself.
  3. If HMI fails to respond BC.PolicyUpdate or responds with error, PTU sequence will not be continued.
  4. Triggers for sending BC.PolicyUpdate (whichever comes first):
  5. Days since previous successful PTU ("exchange_after_x_days" value in local PolicyTable (PT)
  6. Kilometers since previous successful PTU ("exchange_after_x_kilometers" value in local PT)
  7. Ignition cycles since previous successful PTU ("exchange_after_x_ignition_cycles" value in local PT)
  8. 24 hours prior to module's certificate expiration date:
    a. The triggers for checking the cert expiration status are:
    Ignition On
    TLS handshake
  9. New application (that is, not-yet existing in local PT) registration
  10. In case the status of PTU is UPDATE_NEEDED due to failed retry stratery at previous ignition cycle
  11. Parameters values origin:
  12. file - is the path to the Snapshot of local PolicyTable (Snapshot PT final destination is Policies Server)
  13. timeout - value taken from "timeout_after_x_seconds" field of local PT
  14. retry - array of values from "seconds_between_retries" field of local PT. SDL handles the PTU retry sequence (re-requesting update if fails to receive during timeout) by itself.
  15. When SDL is built with EXTERNAL_PROPRIETARY flow, SDL PoliciesManager must change the status to “UPDATING” and notify HMI with OnStatusUpdate("UPDATING") right after SnapshotPT is sent out to to mobile app via OnSystemRequest() RPC.

Parameters

Name Type Mandatory Additional Description
file String true minlength: 1
maxlength: 255
Location of policy table snapshot. It’s defined in smartDeviceLink.ini as “PathToSnapshot” parameter
timeout Integer true minvalue: 0
maxvalue: 65535
Send attempt timeout in seconds, it’s a value from the Policy Table.
retry Integer true array: true
minsize: 1
maxsize: 5
minvalue: 0
maxvalue: 65535
Array of delays to wait after failed atempts, it’s a value from the Policy Table

Response

Must

Respond with SUCCESS resultCode to continue the PTU flow.

Parameters

This RPC has no additional parameter requirements

Sequence Diagrams

Example Request

{
    "id": 103,
    "jsonrpc": "2.0",
    "method": "BasicCommunication.PolicyUpdate",
    "params":
    {
        "file": " / tmp / fs / mp / SnapshotPT.json ",
        "timeout": 60,
        "retry": [1, 5, 25, 125, 625]
    }
}

Example Response

{
    "id": 103,
    "jsonrpc": "2.0",
    "result":
    {
        "code": 0,
        "method": "BasicCommunication.PolicyUpdate"
    }
}

Example Error

{
    "id": 103,
    "jsonrpc": "2.0",
    "error": {
        "code": 11,
        "message": "Snapshot PT file not found",
        "data":
        {
            "method": "BasicCommunication.PolicyUpdate"
        }
    }
}
View on GitHub.com
Previous Section Next Section