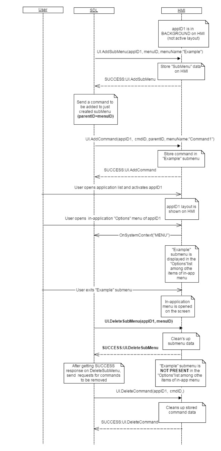
UI.DeleteSubMenu represents a request to remove a previously added sub menu (added via UI.AddSubMenu) from the application's menu.
The application's menu must no longer display the sub menu whose menuID matches the RPC's menuID when the user accesses the applications menu
| Name | Type | Mandatory | Additional |
|---|---|---|---|
| menuID | Integer | true | minvalue: 1 maxvalue: 2000000000 |
| appID | Integer | true |
This RPC has no additional parameter requirements
{ "id" : 70, "jsonrpc" : "2.0", "method" : "UI. DeleteSubMenu", "params" : { "menuID" : 345, "appID" : 65464 } }
{ "id" : 70, "jsonrpc" : "2.0", "result" : { "code" : 0, "method" : "UI. DeleteSubMenu" } }
{ "id" : 70, "jsonrpc" : "2.0", "error" : { "code" : 8, "message" : "The data may not be changed because it is currently in use", "data" : { "UI. DeleteSubMenu " } } }