Expand Minimize Picture-in-picture Power Device Status Voice Recognition Skip Back Skip Forward Minus Plus Play Search
Internet Explorer alert
This browser is not recommended for use with smartdevicelink.com, and may not function properly. Upgrade to a different browser to guarantee support of all features.
close alert
To Top Created with Sketch. To Top
To Bottom Created with Sketch. To Bottom
HMI Documentation
SetGlobalProperties

SetGlobalProperties

Type
Function
Sender
SDL
Purpose
Set the properties for the TTS component.

Description

SDL requests to set the values for the prompts to be spoken by TTS during the User's interaction with the application over head unit.

Request

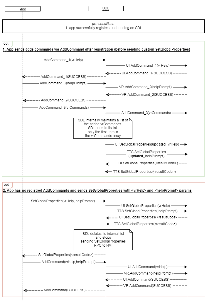
On receiving AddCommand with CommandType = Command before a custom helpPrompt is set by the application, SDL must send updated values of helpPrompt via TTS.SetGlobalProperties request to HMI.

Parameters

Name Type Mandatory Additional
helpPrompt Common.TTSChunk false array: true
minsize: 0
maxsize: 100
timeoutPrompt Common.TTSChunk false array: true
minsize: 1
maxsize: 100
appID Integer true

Response

Parameters

This RPC has no additional parameter requirements

Sequence Diagrams

Example Request

{
  "id" : 37,
  "jsonrpc" : "2.0",
  "method" : "TTS.SetGlobalProperties",
  "params" :
  {
    "helpPrompt" :
    [
      {
        "text" : "Yes", 
        "type" : "TEXT"
      },
      {
        "text" : "No", 
        "type" : "TEXT"
      },
      {
        "text" : "Skip", 
        "type" : "TEXT"
      }
    ],

    "timeoutPrompt" :
    [
      {
        "text" : "Please make a choice", 
        "type" : "TEXT"
      },
      {
        "text" : "The time is about to expire", 
        "type" : "TEXT"
      }
    ],
    "appID" : 65542
  }
}

Example Response

{
  "id" : 37,
  "jsonrpc" : "2.0",
  "result" :
  {
    "code" : 0,
    "method" : "TTS.SetGlobalProperties"
  }
}

Example Error

{
  "id" : 37,
  "jsonrpc" : "2.0",
  "error" :
  {
    "code" : 2,
    "message" : "TTS is not supported",
    "data" :
    {
      "method" : "TTS.SetGlobalProperties"
    }
  }
}
View on GitHub.com
Previous Section Next Section