Expand Minimize Picture-in-picture Power Device Status Voice Recognition Skip Back Skip Forward Minus Plus Play Search
Internet Explorer alert
This browser is not recommended for use with smartdevicelink.com, and may not function properly. Upgrade to a different browser to guarantee support of all features.
close alert
To Top Created with Sketch. To Top
To Bottom Created with Sketch. To Bottom
HMI Documentation
OnEventChanged

OnEventChanged

Type
Notification
Sender
HMI
Purpose
Notify SDL that an event becomes active or inactive

SDL uses OnEventChanged notification to appropriately manage the hmiLevel and audioStreamingState of each application during an active event.

PHONE_CALL
Must
  1. Send notification with appropriate parameter value when active call on HMI has been started/ended.

  2. Send SDL.OnAppDeactivated to the active app when the phone call is started.

  3. Resume the applications to their original state prior to the phone call event in the HMI when the event ends (see note below).

Note

SDL does not send BC.ActivateApp or BC.OnResumeAudioSource to HMI after the phone call is ended.

Upon receiving OnEventChanged(PHONE_CALL), SDL will:

isActive Result
true Change the HMI state of all applications currently either in FULL or LIMITED to (BACKGROUND, NOT_AUDIBLE)
false Return applications to the same HMI state they had prior to the event
EMERGENCY_EVENT

EMERGENCY_EVENT is an HMI-specific event used when "Emergency event" or "Rear view camera" are active. The main idea of this from the SDL<->HMI point of view is that navigation/audio streaming mustn't interfere with Rear Camera View mode. The HMI is responsible for managing audio/video data while EMERGENCY_EVENT is active.

Must
  1. Send a notification with the appropriate parameter value when EMERGENCY_EVENT becomes active or inactive.

Upon receiving OnEventChanged(EMERGENCY_EVENT), SDL will:

isActive Result
true Move all apps with audioStreamingState AUDIBLE to NOT_AUDIBLE
false Return applications to the same HMI state they had prior to the event
Note

While the event is active, the app is not allowed to stream audio and it will not be heard by the user (due to other audio and/or system events blocking it).

DEACTIVATE_HMI
Must
  1. Send notification with appropriate parameter value when all apps should be deactivated/restored.
  2. Send OnEventChanged(DEACTIVATE_HMI, isActive: false) before activating an app.

Upon receiving OnEventChanged(DEACTIVATE_HMI), SDL will:

isActive Result
true Change the hmiLevel of all applications currently in (FULL/LIMITED) to (BACKGROUND, NOT_AUDIBLE)
false Return applications to the same HMI state they had prior to the event
Note

When this event is active, SDL rejects all app activation requests from the HMI.

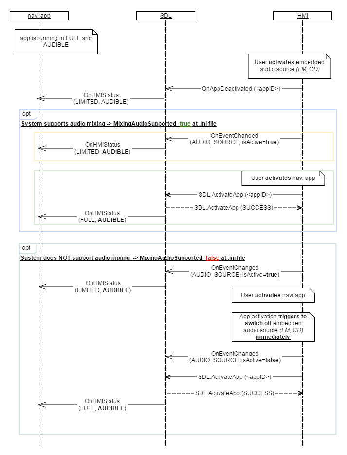
AUDIO_SOURCE/EMBEDDED_NAVI
Must
  1. Send notification to SDL with appropriate parameter value when embedded navigation or audio source is activated/deactivated.
  2. Send SDL.ActivateApp(appID) in case of app activation or BC.OnAppDeactivated(appID) in case of app deactivation.
  3. Switch off embedded source before app activation, when the type of activating app and embedded source are the same:
    • The HMI must deactivate the AUDIO_SOURCE event if a media app is activated.
    • The HMI must deactivate the EMBEDDED_NAVI event if a navigation app is activated.
  4. When the system supports audio mixing and embedded navigation starts streaming
    • Send TTS.Started to SDL to change media app currently in (LIMITED, AUDIBLE) to (LIMITED, ATTENUATED) due to active embedded navigation.
    • Send TTS.Stopped to SDL right after embedded navigation stops streaming to change application's HMIStatus to the same state it had prior to the event.
Note
  • When app is successfully registered and SDL receives OnEventChanged(AUDIO_SOURCE, isActive:true) or OnEventChanged(EMBEDDED_NAVI, isActive:true), SDL changes hmiLevel and audioStreamingState of this application.

    • See the table HMI Status of apps when AUDIO_SOURCE or EMBEDDED_NAVI event is activated
  • When app is activated during an active EMBEDDED_NAVI or AUDIO_SOURCE event, SDL sets the appropriate hmiLevel and audioStreamingState for the app.

    • See the table Activating apps during active AUDIO_SOURCE or EMBEDDED_NAVI event
  • Given that a system supports audio mixing ("MixingAudioSupported" = true at .ini file), then:

    • If there is a navigation app in (FULL/LIMITED, AUDIBLE) and SDL receives OnEventChanged(AUDIO_SOURCE, isActive=true), then SDL will change the navigation app's state to (LIMITED, AUDIBLE)
    • If there is a navigation app that is in (LIMITED, AUDIBLE) due to an active AUDIO_SOURCE event, and SDL receives SDL.ActivateApp(appID_of_navigation_app), then SDL will change the navigation app's state to (FULL, AUDIBLE).
    • If SDL receives OnEventChanged(EMBEDDED_NAVI, isActive=true), SDL changes any media app in (LIMITED, AUDIBLE) to (LIMITED, ATTENUATED). After the EMBEDDED_NAVI event ends, SDL changes the media app's state to (LIMITED, AUDIBLE).
HMI Status of apps when AUDIO_SOURCE or EMBEDDED_NAVI event is activated
appHMIType Event HMI State before HMI State after
Media AUDIO_SOURCE (FULL/LIMITED, AUDIBLE) (BACKGROUND, NOT_AUDIBLE)
Navigation AUDIO_SOURCE (FULL/LIMITED, AUDIBLE) (LIMITED, AUDIBLE)
Non-media AUDIO_SOURCE (FULL/LIMITED, AUDIBLE) (BACKGROUND, NOT_AUDIBLE)
Media EMBEDDED_NAVI (FULL/LIMITED, AUDIBLE) (LIMITED, AUDIBLE)
Navigation EMBEDDED_NAVI (FULL/LIMITED, AUDIBLE) (BACKGROUND, NOT_AUDIBLE)
Non-media EMBEDDED_NAVI (FULL/LIMITED, AUDIBLE) (BACKGROUND, NOT_AUDIBLE)
Activating apps during active AUDIO_SOURCE or EMBEDDED_NAVI event
appHMIType Event New HMI State Keep event active
Media AUDIO_SOURCE (FULL, AUDIBLE) false
Navigation AUDIO_SOURCE (FULL, AUDIBLE) true
Non-media AUDIO_SOURCE (FULL, NOT_AUDIBLE) true
Media EMBEDDED_NAVI (FULL, AUDIBLE) true
Navigation EMBEDDED_NAVI (FULL, AUDIBLE) false
Non-media EMBEDDED_NAVI (FULL, NOT_AUDIBLE) true

Parameters

Name Type Mandatory Additional Description
eventName Common.EventTypes true - Specifies the types of active events
isActive Boolean true - Must be 'true' when the event is started on HMI. Must be 'false' when the event is ended on HMI

Sequence Diagrams

JSON Example Notification

{
  "jsonrpc" : "2.0",
  "method" : "OnEventChanged",
  "params" :
  {
    "eventName" : "PHONE_CALL",
    "isActive" : true
  }

}
View on GitHub.com
Previous Section Next Section