Expand Minimize Picture-in-picture Power Device Status Voice Recognition Skip Back Skip Forward Minus Plus Play Search
Internet Explorer alert
This browser is not recommended for use with smartdevicelink.com, and may not function properly. Upgrade to a different browser to guarantee support of all features.
close alert
To Top Created with Sketch. To Top
To Bottom Created with Sketch. To Bottom
HMI Documentation
GetWayPoints

GetWayPoints

Type
Function
Sender
SDL
Purpose
Request for getting waypoint/destination data.

SDL forwards a request from the mobile application to get waypoint/destination data from the embedded navigation system.

Request

Must
  1. Accept requests for getting details of active destination and waypoints and provide details in response to the request.
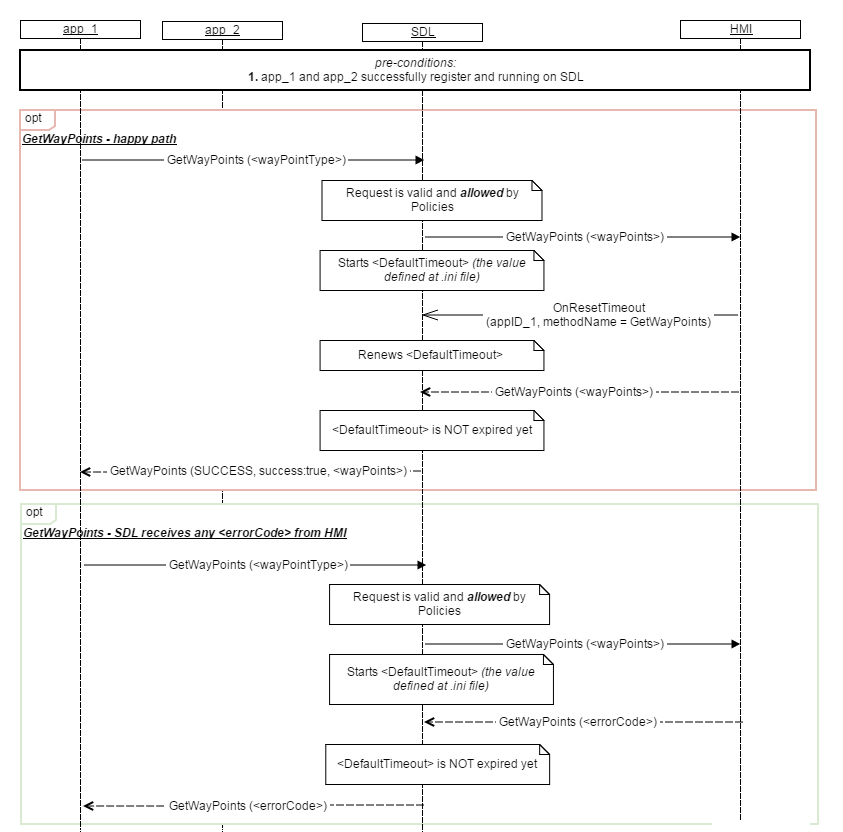
  2. Send UI.OnResetTimeout to SDL in case HMI needs more time for processing GetWayPoints request.

SDL Note: In case HMI does not respond to this request within SDL's default timeout (10s by default, UI.OnResetTimeout will reset this), SDL will return GENERIC_ERROR code to the corresponding mobile app's request

Parameters

Name Type Mandatory Additional Description
wayPointType Common.WayPointType true To request for either the destination only or for all waypoints including destination
appID Integer true ID of the application that concerns this RPC

Response

Must
  1. Wait using a predefined timeout for the navigation system to respond with the full data. The system shall wait for data (resetting the timer as necessary with UI.OnResetTimeout) until all waypoints have been received.
  2. If additional requests are received: While a request for getting waypoints is being processed, if HMI receives another request from the same app then the system shall reject the new request with a response of IN_USE.
  3. If there is no active navigation source: the system shall provide a response of UNSUPPORTED_RESOURCE.
  4. If the predefined timeout expires or the system receives a "time out" notification from the navigation system: the system shall provide a response of TIMED_OUT.
    a) The system shall ignore and discard any data received from the navigation system after the timeout period.
  5. If the system receives any kind of failure notification other than "time out" from the navigation system, then the system shall provide a response of REJECTED.
  6. When the system receives all the data from the navigation system within the timeout period, the system shall send provide a response of SUCCESS with the received data.
  7. The array of waypoints shall be ordered in this manner:
    a) The destination will be set as the first entry in the array
    b) If "wayPointType" is "ALL": The remaining entries will be in order based on the route, with the first waypoint being the second entry in the array, the second waypoint being the third entry, and so on.
  8. If there is no active route set then the system send a response of SUCCESS with no wayPoints value.

Parameters

Name Type Mandatory Additional Description
wayPoints Common.LocationDetails false array: true
minsize: 1
maxsize: 10
appID Integer true ID of the application

Sequence Diagrams

JSON Message Examples

Example Request

{
    "id" : 543,
    "jsonrpc" : "2.0",
    "method" : "Navigation.GetWayPoints",
    "params" : 
    {
        "wayPointType" : "ALL",
        "appID" : 26743
    }
}

Example Response

{
    "id" : 543,
    "jsonrpc" : "2.0",
    "result" :
    {
        "code" : 0,
        "method" : "Navigation.GetWayPoints",
        "wayPoints" :
        [
            {
                "phoneNumber" :  "123-456-7890",
                "addressLines" : "addresstext"
            }
        ],
        "appID" : 26743
    }
}

Example Error

{
    "id" : 543,
    "jsonrpc" : "2.0",
    "error" :
    {
        "code" : 11,
        "message" : "The data sent is invalid",
        "data" :
        {
            "method" : "Navigation.GetWayPoints"
        }
    }
}
View on GitHub.com
Previous Section Next Section